Download:
Abstract:
Computational (generative) modelling of behaviour has considerable potential for clinical applications. In order to unlock the potential of generative models, reliable statistical inference is crucial. For this, Bayesian workflow has been suggested which, however, has rarely been applied in Translational Neuromodeling and Computational Psychiatry (TN/CP) so far. Here, we present a worked example of Bayesian workflow in the context of a typical application scenario for TN/CP.
This application example uses Hierarchical Gaussian Filter (HGF) models, a family of computational models for hierarchical Bayesian belief updating. When equipped with a suitable response model, HGF models can be fit to behavioural data from cognitive tasks; these data frequently consist of binary responses and are typically univariate. This poses challenges for statistical inference due to the limited information contained in such data. We present a novel set of response models that allow for simultaneous inference from multivariate (here: two) behavioural data types. Using both simulations and empirical data from a speed-incentivised associative reward learning (SPIRL) task, we show that models harnessing information from two different data streams (binary responses and continuous response times) ensure robust inference (specifically, identifiability of parameters and models). Moreover, we find a linear relationship between log-transformed response times in the SPIRL task and participants’ uncertainty about the outcome.
Our analysis illustrates the benefits of Bayesian workflow for a typical use case in TN/CP. We argue that adopting Bayesian workflow for generative modelling helps increase the transparency and robustness of results, which in turn is of fundamental importance for the long-term success of TN/CP.
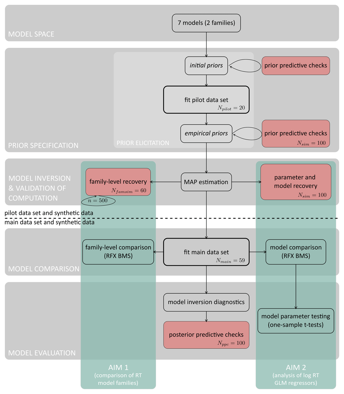
Figure 2: Bayesian workflow for generative modelling in Computational Psychiatry.

Citation
Hess, A. J., Iglesias, S., Köchli, L., Marino, S., Müller-Schrader, M., Rigoux, L., Mathys, C., Harrison, O. K., Heinzle, J., Frässle, S., & Stephan, K. E. (2025). Bayesian Workflow for Generative Modeling in Computational Psychiatry. Computational Psychiatry, 9(1), pp. 76–99. DOI: https://doi.org/10.5334/cpsy.116
@article{hessBayesianWorkflowGenerative2025,
title = {Bayesian {{Workflow}} for {{Generative Modeling}} in {{Computational Psychiatry}}},
author = {Hess, Alexander J. and Iglesias, Sandra and K{\"o}chli, Laura and Marino, Stephanie and {M{\"u}ller-Schrader}, Matthias and Rigoux, Lionel and Mathys, Christoph and Harrison, Olivia K. and Heinzle, Jakob and Fr{\"a}ssle, Stefan and Stephan, Klaas Enno},
year = {2025},
month = mar,
journal = {Computational Psychiatry},
volume = {9},
number = {1},
issn = {2379-6227},
doi = {10.5334/cpsy.116},
}